Breadcrumbs

Assign version number

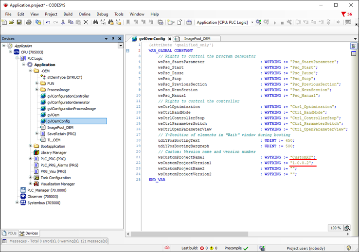
To version the project according to your own concept, a separate area is available in the global variable list 'gvlOemConfig' Two project names and two version numbers can be entered here.

image-20231110-083022.png

Both pieces of information are then displayed in the device info under visualisation.

image-20231110-083136.png

The same information can also be viewed in the Web Cockpit under Device info > PLC application > Versions.

image-20231110-083304.png